_
홈
글쓰기
36796164
전공 과목 이수2👨💻
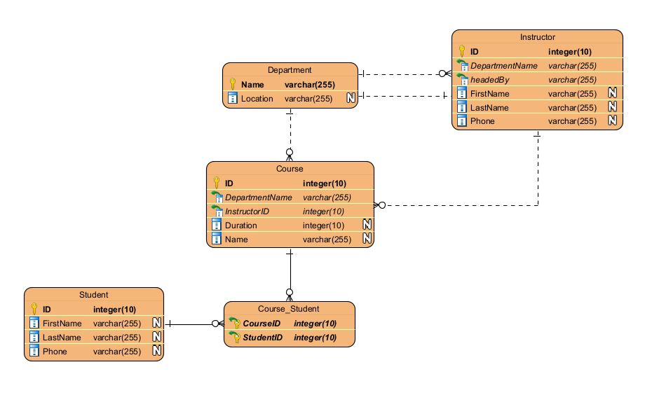
ER모델링 - 샘플College
천숭이
2022. 5. 23. 23:29
공유하기
게시글 관리
_
저작자표시
(새창열림)
'
전공 과목 이수2👨💻
' 카테고리의 다른 글
실행되는 포트가 있다고 에러 발생 시 포트 죽이는 방법
(0)
2022.03.17
학교 특강 (메타버스)
(0)
2021.12.03
티스토리툴바
_
구독하기